ePrivacy and GPDR Cookie Consent by Cookie Consent
DiffView download

DiffView

Version: 1.6.0.0 | Size: 0.31 MB | Filename: DiffView.exe
Top Download Club  |  System Utilities  |  Other  |  DiffView
Top Download Club is excited to present DiffView, a revolutionary software developed by Adlice Software. This innovative tool is the perfect solution for anyone who requires an efficient and comprehensive file comparison and analysis process.

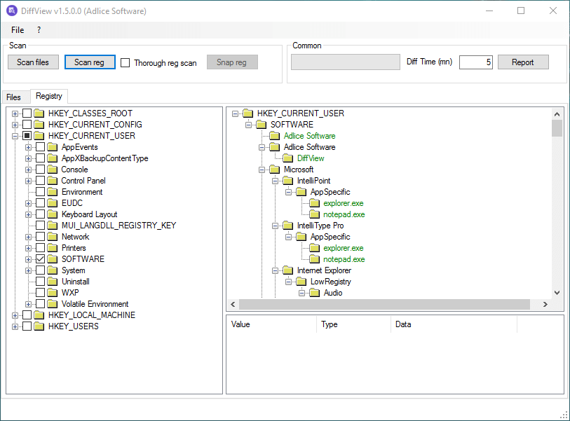
DiffView is a powerful application that makes it easy to compare files, folders, and archives. This software is equipped with advanced scanning algorithms that accurately analyze the selected files and documents, providing users with detailed information about their differences and similarities in a clear and concise report.

One of the most impressive features of DiffView is its intuitive and user-friendly interface. The program is designed to be easy to use, even for those who are not tech-savvy. The software also supports more than 190 formats, making it compatible with just about any type of file or document.

Whether you're a software developer, a system administrator, or just someone who needs to keep track of changes in files, DiffView is an essential tool for you. The software is powerful, versatile, and incredibly easy to use, making it the perfect choice for a wide range of users.

In conclusion, Top Download Club highly recommends DiffView to anyone who wants reliable and accurate comparison and analysis of files, folders, and archives. We are positive that once you try it, you won't want to use anything else.

What do you think about DiffView?

Your Name:
Register Now
Summarize review in one sentence:
What do you think about DiffView?
Your rating:
Captcha:
Our Awards
Top Download Club 5 stars award Top Download Club clean check
Users´ rating
DiffViewOtherWindows XP, Windows Vista, Windows Vista x64, Windows 7, Windows 7 x64, Windows 8, Windows 8 x64, Windows 10, Windows 10 x64

User Rating: 5.0 (107 votes)

Licence:
Freeware

Price:
FREE

File size:
0.31 MB

Last update:


OS:
Windows XP, Windows Vista, Windows Vista x64, Windows 7, Windows 7 x64, Windows 8, Windows 8 x64, Windows 10, Windows 10 x64

Last version:
Last versions of DiffView
Version Change log
DiffView 1.6.0.0 Apr 6, 2017 Added EULA
View history

1.6.0.0

Downloads:
Downloads of DiffView

Total downloads
53

Last month's downloads
3

Last week's downloads
0


53

Developer

Alternatives to DiffView

Logger Pro 3.16.2 screenshot

Logger Pro

... lab or research project? Look no further than Logger Pro, the innovative software developed by Vernier Software & Technology. Logger Pro makes collecting, analyzing, and sharing scientific data ... from a sensor, a graph, or a video, Logger Pro has you covered. Best of all, it's ...

Pick
Logger Pro 3.16.2 DownloadLogger Pro like
Advanced TCP Logger 3.90 screenshot

Advanced TCP Logger

... We're thrilled to introduce you to "Advanced TCP Logger," an outstanding software developed by KMiNT21 Software. Advanced TCP Logger is a powerful, efficient tool that allows you ... One of the key advantages of Advanced TCP Logger is its versatility. It's compatible with a wide ...

Advanced TCP Logger 3.90 DownloadAdvanced TCP Logger like
TaskSTRun 2.12.0.0 screenshot

TaskSTRun

... to introduce our newest recommendation, TaskSTRun, developed by Adlice Software. This powerful software seamlessly manages and automates your Windows tasks. With TaskSTRun, you can easily schedule and ... ensuring that your system runs smoothly and efficiently. Adlice Software has taken great care to design an intuitive ...

TaskSTRun 2.12.0.0 DownloadTaskSTRun like
NEWSLETTER
© 2026 TopDownload.Club  |  All rights reserved.
created by FAUST